Anleitung für die Konfiguration der neuen Leistungen

Wie Sie im September unter anderem auch von uns informiert wurden, gibt es neu die LP+ Positionen für die Verrechnung an Unfall- und Militärversicherung. Unser Entwicklungsteam steht in engem Kontakt mit der SSO und hat dafür gesorgt, dass alle LP+ Positionen in die Leistungskonfiguration von ergodent Y und XP integriert wurden. Alle anderen Anpassungen erhalten Sie per Stichtag 1.1.2025.

Sollten Sie viele "UV-/MV-Fälle" behandeln, lohnt es sich die einzelnen LP+ Leistungen in einer von Ihnen vorkonfigurierten Gruppe zu integrieren:

Ablauf für ergodent XP:

  • Gehen Sie bitte für die Leistungskonfiguration anhand dieses Dokuments vor: Anleitung

 

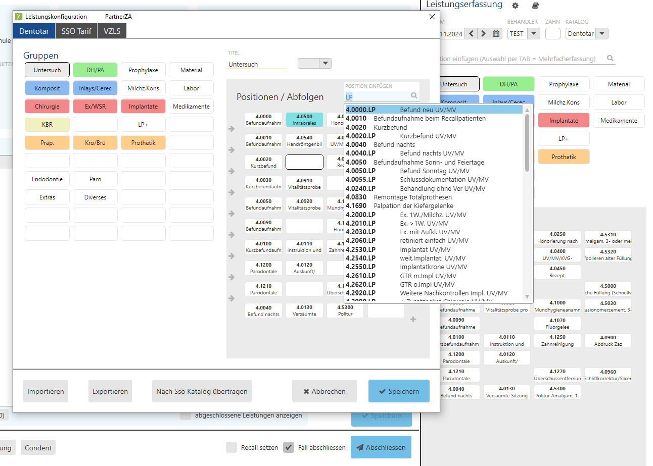
Ablauf für ergodent Y:

Tastenkombination CTRL + F (für die Textsuche) drücken

  1. In der Suchleiste "Leistungskonfiguration" eingeben und Enter drücken, sobald nur dieser Eintrag erscheint
  2. Das Fenster für die Leistungskonfiguration wird geöffnet
  3. Gewünschten Tarif auswählen
  4. Gruppe auswählen
  5. Gewünschte Position (leeres Feld) für die neue Leistung auswählen (die Werte können auch mittels "Drag and Drop" neu angeordnet bzw. mit Rechtsklick gelöscht werden)
  6. Im Katalog die gewünschte LP+-Leistung oder neue Dentotar-Position aussuchen
  7. Speichern

Gruppen edY

Die Kieferorthopäden betreffen zudem auch Anpassungen in den Positionen, bei welchen neu zwischen Unterkiefer und Oberkiefer unterschieden wird. Dies wären z.B. die Positionen

  • 4.8390 Bogen am Oberkiefer, vorgefertigt (war bisher für Unter- und Oberkiefer gültig)
  • 4.8395 Bogen am Unterkiefer, vorgefertigt

Diese Unterscheidung wurde für einige weitere Positionen gemacht, siehe Dokument: Zahnarzttarif SSO (Tarif 222)

Programmanpassungen für die Abrechnung

Das neue Abrechnungsmodell zu Lasten der UV/MV sieht ausserdem vor, dass Kostenvoranschläge und Abrechnungen grundsätzlich mit den Leistungspaketen Plus erstellt werden. Auch hierfür gibt es in ergodent Y und ergodent XP neue Möglichkeiten:

  • Bei Ausnahmefällen (wie z.B. für Zusatzaufwände für ein weiteres RX) bzw. bei einer Leistung, die bereits in einem LP+ enthalten ist, können Kommentare wie folgt direkt im Programm vorgenommen werden: mit Rechtsklick Kommentar ergänzen (in ergodent Y erscheint nach dem Eintrag links von der Leistung ein Kommentarsymbol)
  • bei einem Zusatzpaket kann neu eine Bezugsziffer gesetzt werden (in ergodent Y wird das Zusatzpaket rot hervorgehoben solange die Bezugsziffer fehlt)

Support Demo